My Mind
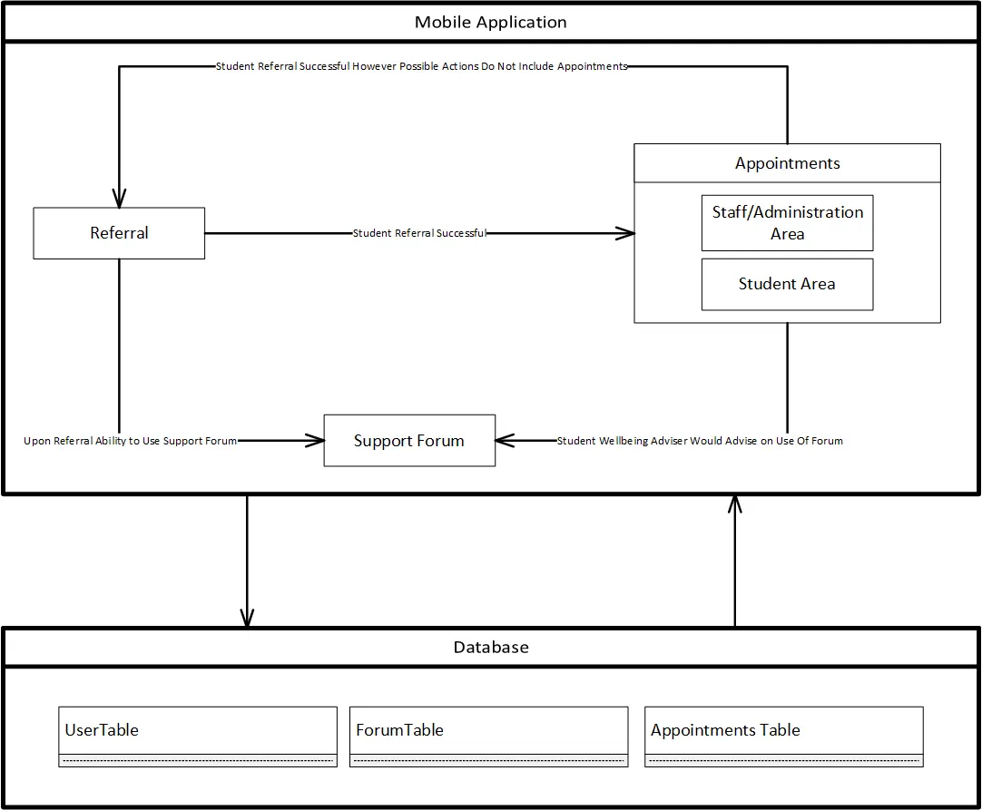
App simplifying BCU mental health support, linking students to counsellors, emergency calls, forums.
The current BCU mental health and wellbeing service requires a lot of steps which can discourage students from reuqesting assistance.
My Mind simplifies this process and allows staff to easily manage their appointments and give the efficient support that both the university and students need.
The cuts from BCU towards the student affairs department will directly affect the current system and make it harder for students to get support.















